The BenDesk pension calculator interface
Case Study
/
Bendesk
Role
Lead Product Designer
Timeline
2021-2022
Team
Product and Engineering
Taming German Pension Complexity
Bendesk wanted to be "Netflix for benefits" — one platform where scale-ups could manage pensions, perks, and compliance without drowning in paperwork. Clients included Delivery Hero, SoundCloud, SumUp, and Contentful. As Lead Product Designer, I owned the platform from early concepts through production, leading a small design team alongside engineering.
01
/
Impact
0
0
+
Enterprise Customers
Including Delivery Hero, SoundCloud, SumUp and Contentful
0.0
0.0
k
Monthly Active Users
HR teams and employees managing their benefits
02
/
The Challenge
German Pensions Meet Startup Speed
German company pensions (bAV) are deeply complex. Rules about splitting contracts at salary thresholds, guaranteed payouts, insurance wrapped inside insurance, it's a lot.
We were dealing with 36 insurance providers, 3–5 hours of manual setup per employee, and a fundamental comprehension problem: employees didn't understand their benefits, and HR teams were paralysed by compliance fear.
Key Constraints
Complex German pension regulations with strict compliance requirements
36 different insurance provider APIs to integrate
Three user types with different needs: HR managers, employees, employers
The whole thing ran on Salesforce, which made the frontend-backend translation painful
Design system had to work at MVP stage and still hold up at enterprise scale
03
/
Process
One Platform, Multiple Experiences
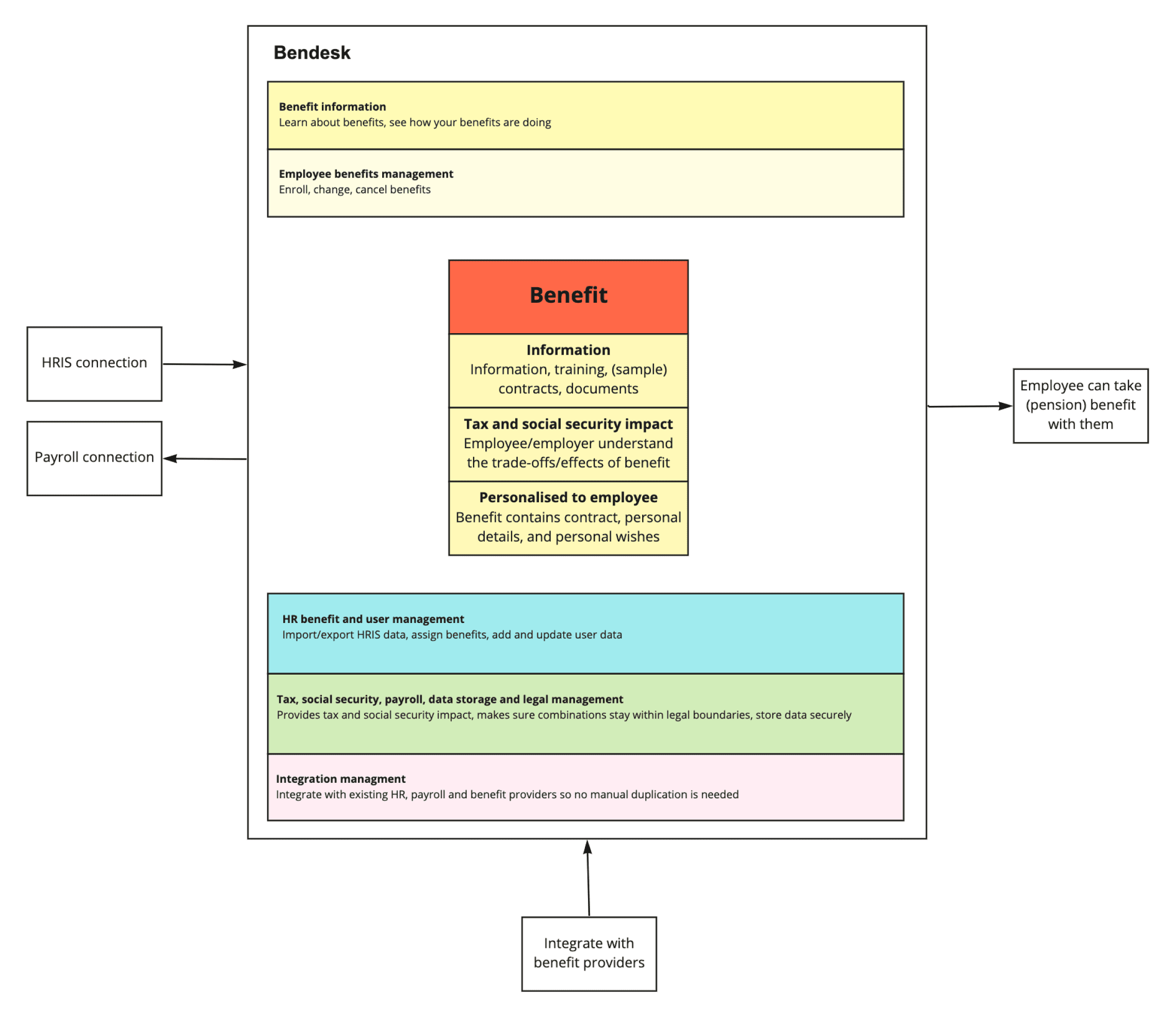
When I joined, I tried to make a mental model of what this thing actually was. Something true to the complexity underneath, but simple enough to hold in your head.
The platform architecture—benefits at the centre, HR management underneath, integrations at the base
The insight: benefits should be at the centre for employees—they learn about them, then manage them. Underneath, HR does admin. Below that, there's an API layer of tax, social security, and payroll integrations. And at the bottom, individual benefit providers.
This became our shared map. It aligned the team on what we were actually building and clarified which layers serve which users.
Building Shared Understanding
At our offsite, I ran a journey mapping exercise. Half the team mapped HR's experience, half mapped employees'. The company had a large HR team themselves, so we had people who lived this problem day-to-day mixed with developers and product people.
Parallel journey mapping—HR perspective vs. employee perspective
The result was unanimous: everyone left with the same "damn, this is hard" realisation. That shared understanding became the foundation for everything that followed.
Structured for Scale
End-to-end journey map across both user types
The journey map became our structure. It defined the site map, which organized Figma, which mirrored the architecture. Every screen had a clear home.
From site structure to Figma organisation to individual flows
In practice: employees manage six to eight benefits. Pension was complex enough to need its own Figma file. Each file had different flows, and most had both employee and HR views of the same things.
04
/
THE CALCULATOR
Making Pension Decisions Feel Safe
The pension calculator was the highest-stakes component. Get it wrong and people make bad financial decisions. This was also the part of the platform I owned completely, from problem framing, testing to the final implementation.
The Inherited Problem
The existing interface—everything shown upfront, no hierarchy
The existing screen had been built by engineers just to get a working prototype. It worked—technically. You could choose how much salary to contribute, see employer matching, see tax savings.
But there was no information hierarchy. Everything shown at once. Users were overwhelmed before they could engage.
Framing the Problem
I started with the basics: What inputs does the system need? What does the user actually want to know? What should we teach them along the way?
Mapping inputs, user needs, and educational goals
Much of this scoping got cut—we couldn't access age or existing savings data from the providers. But the framework clarified what mattered most: show the net salary impact, and make sure users understood they weren't paying alone.
Exploration
Mobile-first wireframes testing one-thing-per-screen principle
I started with mobile-first wireframes, inspired by UK government design principles: if you have a flow, start with one thing per screen. More clicks, but maximum clarity per input.
The hypothesis: users don't need less complexity—they need it revealed progressively.
First Prototype
First prototype ready for testing
The first prototype had manual input plus slider, with the slider turning green in recommended brackets. We explained employer matching and tax savings. A checkbox captured future commitment—based on behavioural science that people are willing to make spending commitments for the future that they won't make today.
Testing
Usability testing revealed five key issues
I tested it with real users. What I learned:
"Personal contribution" — term confused users
€500–700 recommendation — unclear where this comes from (it was 10% of gross salary, but we didn't say that)
Slider — works well, everyone uses it
"Keep in line" checkbox — not understood
"You're not paying alone" — key message, but needed more emphasis
Three bars visualisation — relationship between numbers unclear
Final Design
The redesigned calculator—percentage-based, clearer breakdown
What we fixed:
Percentage-based recommendation: "10–15% of your gross salary" makes sense regardless of income. Absolute euros don't
Restructured breakdown: what you pay, what you save, what your employer adds. Three distinct buckets instead of overlapping bars.
Simpler language: we rewrote everything.
One trade-off: we couldn't show pension payout estimates because we simply didn't have that data. Instead, we emphasised what users could control—maximising the employer match by increasing their contribution.
05
/
OUTCOME
Solid Product, Difficult Timing
The platform worked. 15+ enterprise clients, 2,500 monthly active users, real problems solved for real HR teams.
Then in one swoop, we were all laid off. Mid-pandemic.
The company was a pension broker, they got money upfront for each pension sold. When the pandemic hit, their biggest clients stopped hiring, then started laying off. Revenue reversed.
The deeper structural issue: 36 insurance providers with zero API standardisation meant 80% of engineering went into automation that couldn't scale. Pensions consumed 90% of our effort while we claimed to be a benefits platform.
Bendesk was sold to All4You (a Dutch company expanding to Germany), and the pension expertise became Tridion Benefits. Both still operate today—building on the research and design foundations we established.
"I think you are one of the most impactful persons in this team. Your way of thinking and tackling stuff is amazing and you do this while being the calm person you are. Always professional and motivated and on point."
"You were able to understand the business and the processes in no time and even managed to tame them and make the best of the given information/situation. I enjoyed all the talks and discussions we had. Afterwards I always had better feeling about the topic than before. I think you changed Bendesk for the good and also my way of approaching things. Your way of leading and managing expectations is impressive!"
— Philipp Freese
/













